Share of some understanding about Source code_chenxiajian

From: Chen Xiajian <chenxiajian1985_at_gmail.com>
Date: Thu Apr 14 2011 - 17:31:16 CEST

Hi, all. Sorry for last letter for containing some Chinese character
Recently I try to implement the process bar in windows. and I read a
lot of source code, I make a summary of that. I want to share with you
all, I hope that is helpfull to you all.
Anyone interested in that pls disscus with me, Thank you.

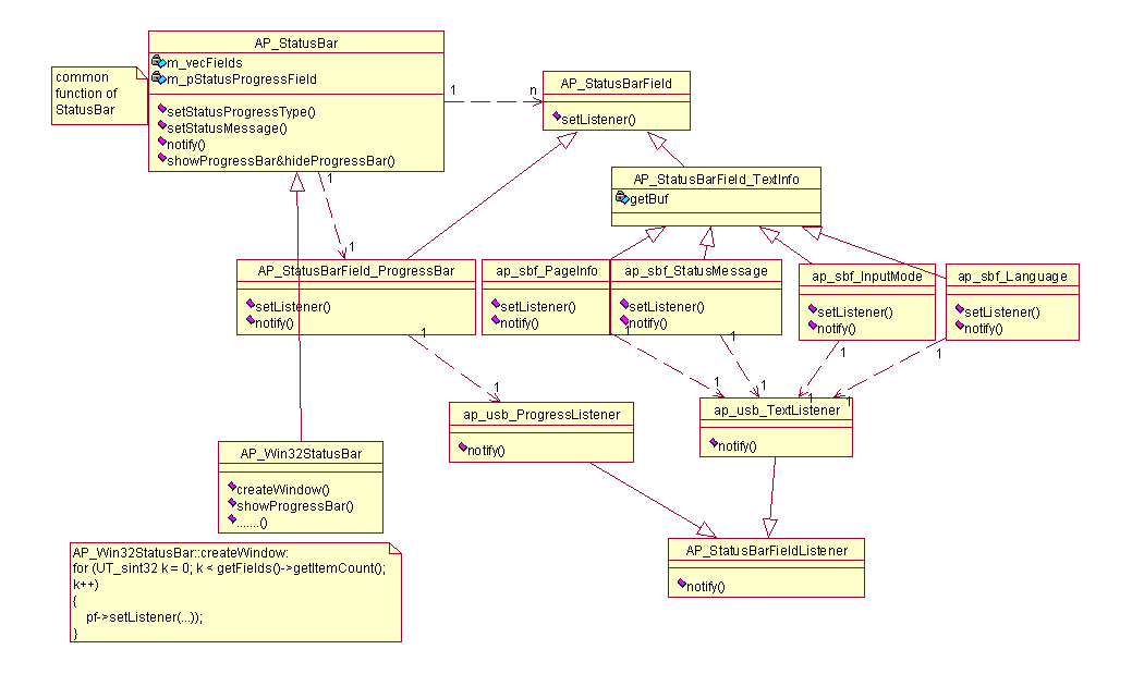
the attachment is the class diagram in UML format. we can see that:

1. the AP_StatusBar is an abstract class represent the status bar.
 And the Windows AP_Win32StatusBar inherited from AP_StatusBar
And in the AP_StatusBar contain the interface
elements——m_vecFields(vector of StatusBarField) and
processField(processBar).
But they are all the abstract class AP_StatusBarField. And the
concreate class is AP_StatusBarFidld_ProcessBar / ap_sbf_pageInfo
/ap_sbf_StatusMessage/ ap_sbf_InputMode / ap_sbf_Language.

AP_StatusBarField_ProcessBar: present the processBar
ap_sbf_pageInfo: present pageInfo
ap_sbf_StatusMessage:present StatusMessage
ap_sbf_InputMode: present InputMode
ap_sbf_Language: present Language

2. And the event-handler of the interface elements are all in the
following format:
 firstly, creating the event-handler Listener
 then build the connection between them
 override the notify function in the Listener to handler the event

 every interface element has Listener class:
AP_StatusBarFidld_ProcessBar: ap_usb_processListener
ap_sbf_pageInfo: ap_usb_TextListener
ap_sbf_StatusMessage: ap_usb_TextListener
ap_sbf_InputMode: ap_usb_TextListener
ap_sbf_Language: ap_usb_TextListener

all the listener are all inherit from the Ap_StatusBarFieldListener.
and the event are all handled in the notify function.

3. in the AP_Win32StatusBar.
  the createWindow function create the HWNDs and make connection with
their listener
AP_Win32StatusBar::createWindow:
for (UT_sint32 k = 0; k < getFields()->getItemCount(); k++)
{
   pf->setListener(...));
}

Chen Xiajian

class_diagram.PNG
Received on Thu Apr 14 17:31:24 2011

This archive was generated by hypermail 2.1.8 : Thu Apr 14 2011 - 17:31:24 CEST